Features
Discover all the features Vite Devtools offers.
Overview
Shows a quick overview of your app's build analysis, including the build entries, build duration, build directory, number of modules, plugins and more.

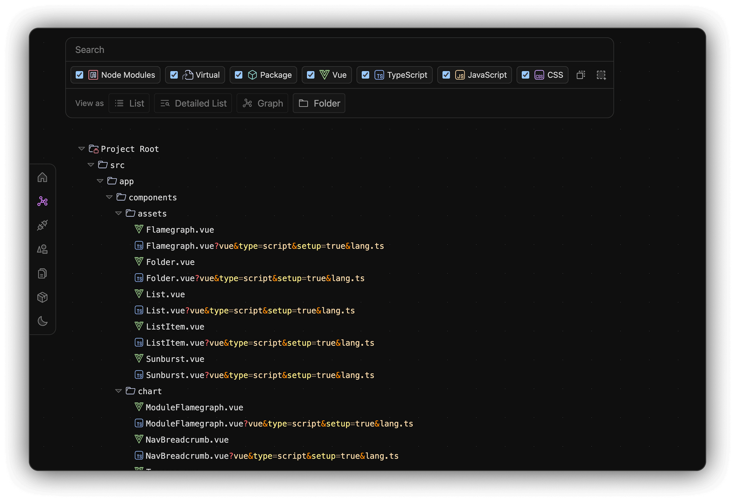
Modules
Display all files in the bundle in list, detailed list, graph, and folder tree views.
Supports file type filtering and fuzzy search for finding modules.

Module transformation flow (Parse -> Resolve -> Transform -> Chunk -> Bundle -> Output).
Track the entire process, find bottlenecks and optimizations.

Module Relationship Graph:

Bundled files in folder tree view:

In the graph view, the path selector allows you to trace dependencies between 2 modules.

Plugins
Display all plugins, both official and third-party. Supports plugin type filtering and fuzzy search for finding plugins.

In the plugin details view, see hook costs (Resolve Id, Load, Transform) and processed modules in Build Flow or Sunburst views.

Chunks
Display all chunks in your build output in list, detailed list, and graph views. Supports fuzzy search for finding chunks.

In the graph view, the path selector allows you to trace references between 2 chunks.

Click a chunk to see details including filename, size, all included modules and more.

Assets
Display all static assets in your build output in list, folder tree, treemap, sunburst, and flamegraph views. Supports fuzzy search for finding assets.

Asset Treemap View:

Asset Sunburst View:

Click an asset to view details including name, size, related chunks, and asset relationships.

Packages
Display all npm dependencies in your bundle in table and treemap views, and detect duplicated packages, including both direct and transitive dependencies.
Supports dependency type filtering (direct/transitive) and fuzzy search for finding packages.

Packages Size Graph View:

Click a package to see details including name, size, bundled files and more.

Session Compare
Compare and analyze the bundle changes, including bundle size, initial js size, number of modules, plugins, chunks, assets.
